In today's digital world, attention spans are shorter than ever. Viewers want quick, emotionally engaging stories that grab them instantly. That's where video compilation shines.
A compilation stitches multiple short clips into a single continuous story full of rhythm, emotion, and flow. At Yogreet Global LLP, we wanted to produce such compilations faster, consistently, and creatively - so we built an automated workflow that assembles music, visuals, and branding into ready-to-publish videos in minutes.
Video compilation means combining short clips to create one engaging video. This helps brands showcase multiple moments or products, present highlights in a lively rhythmic format, and build an emotional connection with viewers.
Traditionally, editors had to manually trim clips, align audio, add transitions, and render the final cut - taking hours. Automation changes everything, enabling studio-quality compilations in record time.
Add Visuals: Before Automation - timeline view | After Automation - final compiled view
.png)
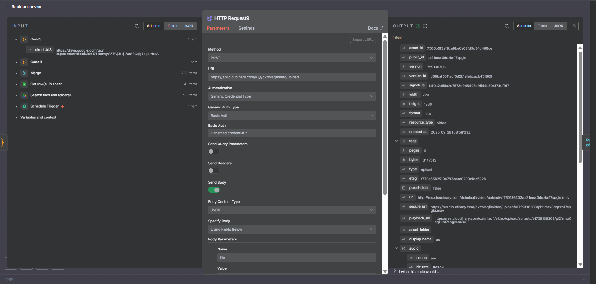
At Yogreet Global LLP, we designed a smart video compilation system powered by n8n, Cloudinary, and Google Drive.
Here's how it works step by step:
Add Visuals: Workflow diagram (n8n ? Cloudinary ? Google Drive), automation screenshot, short demo clip.
.png)
Video compilations captivate audiences because they mix variety and rhythm. Every clip offers something new while staying connected to the same theme.
They're ideal for social campaigns, event highlight reels, and brand storytelling. Automation ensures consistency in quality and pacing, freeing creators to focus on creativity and narrative.
Add Visuals: Engagement graph before vs. after automation | Compilation examples | Highlight reel preview
.png)
Automation isn't here to replace editors - it's here to amplify creativity.
At Yogreet Global LLP, our editors now focus on storyboarding, design, and creative tone while the workflow handles repetitive editing. It's like having a digital production partner that never sleeps.
Add Visuals: Storyboard designer photo | AI + Human collaboration diagram | Timelapse video of creative workflow
.png)
To help readers understand the system clearly, visuals play a huge role in illustrating the process.
Add Visuals: Compilation workflow overview | Google Drive structure | Cloudinary before/after preview | Final compiled video ready to publish
Editing once meant long nights and never-ending timelines. Now, it's just: set up once, sip tea, and let automation do the rest.
“When someone asked Ronak A. Tandel how long it takes to make a compilation now, he smiled and said: ‘About two minutes… if I let the system run while I have tea.'”
Add Visuals: Funny meme - Ronak sipping tea beside the screen | Before vs After Automation comparison
.png)
Video compilation is no longer tedious. With automation and the right tools, it becomes fast, scalable, and creative.
At Yogreet Global LLP, our integration of n8n, Cloudinary, and Google Drive has revolutionized how we produce compilations - maintaining consistency, quality, and creative freedom all at once.
Automation isn't about replacing humans; it's about giving creativity the breathing space it deserves. Every few minutes, a new story comes to life - beautifully compiled, perfectly branded, and powered by automation.
Add Visuals: Yogreet Global outro animation | Final demo video of automated compilation
Written by Ronak A.
Tandel
Reference Developer: Gaurav
Kulkarni
Yogreet Global LLP